Elaborado por: “Mefi Pérez”
En este articulo nos enfocaremos a ver eventos electrónicos en UPS APC, los cuales son reconocidos por medio de Software disponible desde la pagina oficial de APC para su descarga, una manera básica de monitoreo de eventos que suelen darse durante el uso del UPS que utilizamos a diario. En estos eventos podemos ver el estado de nuestro UPS y monitoreo del mismo brindándonos datos o cifras de uso.
Para más detalles técnicos, precios y existencia de este producto puede ingresar al siguiente en link:
https://www.intelaf.com/precios_stock_detallado/UPS-APC-BX1350M
Paso #1:
1.1 Nos dirigimos a nuestro navegador y realizamos la descarga de “PowerChute Personal Edition”

1.2 Seleccionaremos la opción de“Descargar archivo de instalación”

1.3 Apreciaremos la descarga se ha completado.

Paso #2:
2.1 Debemos conectar nuestro UPS a la corriente alterna de nuestro domicilio y lo encendemos.

2.2 Realizamos la conexión de cable RJ45-USB el cable de Red conectado al UPS.

2.3 Conectamos el lado USB del cable a nuestro equipo en el cual vamos a Instalar el Software de monitoreo.

2.4 Conectamos nuestros dispositivos al UPS.

Paso #3:
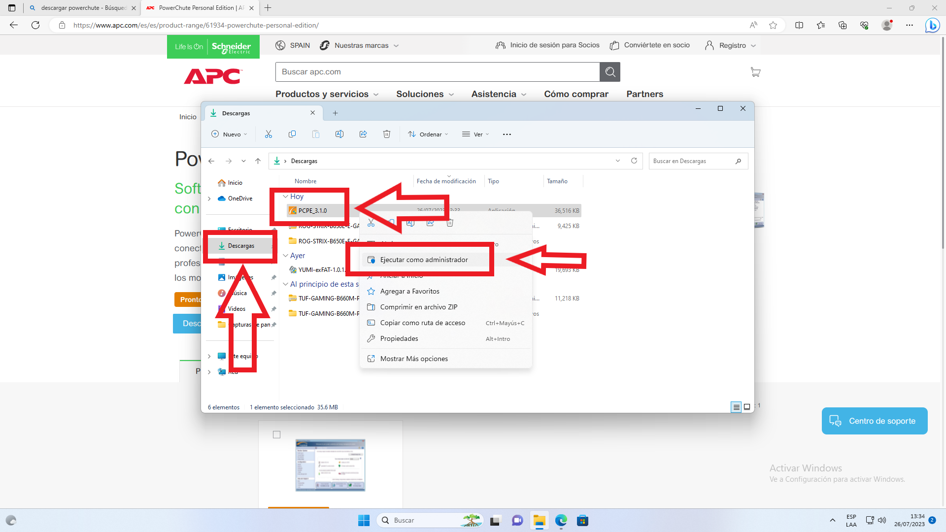
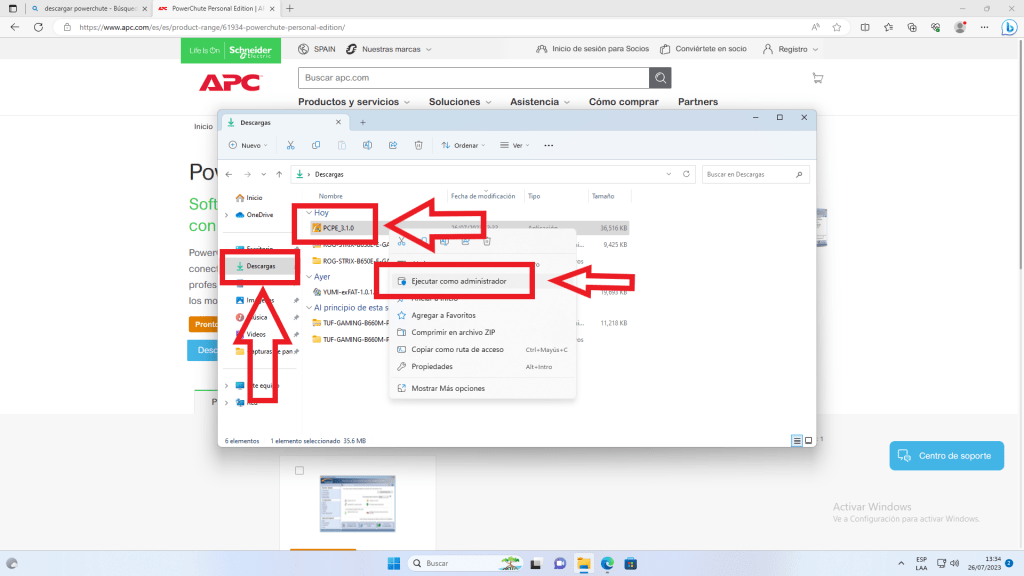
3.1 Ingresamos a descargas de nuestro equipo y seleccionamos el Software y Ejecutamos como administrador.

3.2 Seleccionamos “siguiente” para instalar el programa.

3.3 Aceptamos acuerdo de licencia.

3.4 Esperamos se complete la instalación. Adicional el mismo Software localiza nuestra conexión UPS.

3.5 Seleccionamos “terminar” ya que el proceso se ha finalizado.

Paso #4:
4.1 Buscamos en nuestro equipo el Software con la descripción “PCPE” e ingresamos.

4.2 Dentro del programa podemos verificar al lado Izquierdo en nuestra pantalla opciones para monitoreo de los Eventos registrados de nuestro UPS.

4.3 Seleccionamos la opción de Resumen de Sucesos de alimentación

4.4 Apreciaremos Eventos como: Corte de energía, Subtension, Sobretensión, Ruido eléctrico.

4.5 Durante un Estado actual de nuestro UPS refleja eventos como, Carga, Voltaje, Corte de energía (en este caso se ha desconectado el UPS de energía alterna).

4.6 En estas acciones observamos que esta reconociendo una mayor capacidad de Vatios y que esta conectada a la energía principal de pared. Con esto tendremos el conocimiento de nuestro UPS y la utilidad que se le esta dando de manera correcta.

También puedes visitar nuestra página http://www.intelaf.com/ para conocer más de los productos que ofrecemos.
Descubre más desde Tech Blog
Suscríbete y recibe las últimas entradas en tu correo electrónico.
